boxmoe_header_banner_img

⋅無⋅限⋅進⋅步⋅

加载中

文章导读

VLAN间路由


avatar
yuhui 2025年10月20日 35

VLAN间路由

VLAN的局限性

VLAN在分割广播域的同时也限制了不同VLAN间的主机进行二层通信能力

1741676540676-5f4292ff-9a50-4ec9-829a-f96a0e9dc13c.png

VLAN间路由-单臂路由

将交换机和路由器之间的链路配置为Trunk 并且在路由器上创建子接口以支持VLAN路由

1741676540680-dab9c505-d943-49a1-b446-6785cb4119bb.png

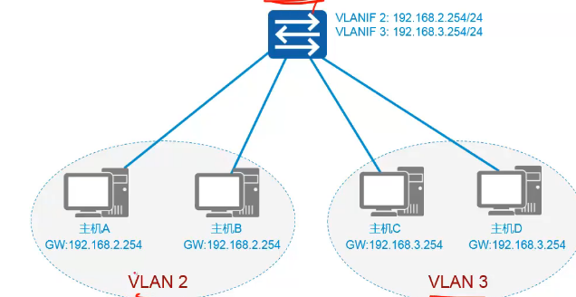
为某个VLAN创建一个VLAN IF接口作为网关

1741676540704-24725776-aae1-47b3-a365-ebb9aba0d541.png

更新: 2025-03-12 13:52:49
原文: https://www.yuque.com/yuhui.net/network/qoqcnh2qpuco8y09



评论(0)

查看评论列表

暂无评论


发表评论

表情 颜文字

插入代码